Анализ VoIP
Введение
Примечание. Модуль анализа VoIP доступен только обладателям лицензии VoIP или пользователям, работающим с ознакомительной версией с выбранной при установке опцией VoIP.
Анализатор VoIP – это встроенный в CommView модуль, предназначенный для перехвата и анализа в режиме реального времени таких событий Интернет-телефонии (VoIP), как звонки, сессии, регистрации, потоки данных, ошибки и т. д. Представляя данные в графическом виде и оценивает качество голосовой передачи, этот модуль поможет вам повысить эффективность отладки VoIP-сетей, программного и аппаратного обеспечения. Анализатор VoIP поддерживает сигнальные протоколы SIP 2.0 и H.323, медийные потоки данных RTP 2.0 и множество распространенных кодеков. Помимо анализа в режиме реального времени, существует возможность импорта и исследования уже перехваченных данных в разных форматах (например, Tcpdump, EtherPeek и т. д.).
Работа с анализатором VoIP
Примечание. Модуль анализа VoIP доступен только обладателям лицензии VoIP или пользователям, работающим с ознакомительной версией с выбранной при установке опцией VoIP.
Анализатор VoIP доступен из закладки VoIP главного окна программы. В этой закладке производится анализ перехваченных пакетов в режиме реального времени. Анализатор также доступен из окна Просмотра VoIP Log-файлов, в котором вы можете изучать ранее перехваченные данные, содержащиеся в log-файлах. Анализатор VoIP работает параллельно с перехватом пакетов и показывает результаты в реальном времени:

Информация распределена по нескольким категориям. Список категорий расположен на панели, где можно выбрать любую из категорий. Подробная статистика будет представлена в правой части окна. Список категорий имеет следующий вид:
- Сессии SIP – список перехваченных сессий SIP 2.0.
- Сессии H.323 – список перехваченных сессий H.323.
- Потоки RTP – список перехваченных потоков RTP.
- Регистрации – список клиентов, зарегистрированных на сервере, и история регистраций клиентов.
- Станции> – список рабочих станций, участвующих в обмене VoIP-данными.
- Ошибки – список ошибок, зарегистрированных при обмене данными по VoIP.
- Log-файлы звонков – настройка опций сохранения log-файлов для перехваченной информации VoIP.
- Отчет – настройка генерации отчетов, включая автоматический режим.
За более подробной информацией о том, как организованы данные в анализаторе VoIP обратитесь к главе Работа со списками в анализаторе VoIP.
Сессии SIP и H.323
Примечание. Модуль анализа VoIP доступен только обладателям лицензии VoIP или пользователям, работающим с ознакомительной версией с выбранной при установке опцией VoIP.
В настоящее время анализатор VoIP поддерживает два вида сигнальных протоколов – SIP и H.323. Сессии SIP и H.323 представлены на панели слева как две отдельные записи. Выбрав одну из них, вы увидите соответствующие сессии, перехваченные программой, а также подробную информацию по каждой сессии в отдельности:

На верхней панели показан полный список перехваченных сессий SIP и H.323. При выборе в списке сессии SIP или H.323 на нижней панели будет показана подробная информация о данной сессии, включая подробный журнал сеансов, общую и статистическую информацию и потоки RTP, относящиеся к выбранной сессии:

Если для выбранных сессий доступны RTP-потоки, то появляется возможность воспроизведения звонка нажатием на кнопку Воспроизвести.
См. также:
Примечание. Модуль анализа VoIP доступен только обладателям лицензии VoIP или пользователям, работающим с ознакомительной версией с выбранной при установке опцией VoIP.
В протоколе обработки данных в реальном времени (RTP) определен стандартный формат пакета для передачи аудио- и видео-информации в сети Интернет. Если протоколы SIP и H.323 используются для управления процессом звонка (например, подключения, дозвона, разъединения и т. п.), то RTP служит для надежной передачи пакетов данных и поддержания надлежащего Качества Сервиса (Quality of Service). Другими словами, в потоках RTP содержится реальная голосовая информация, закодированная с помощью одно из кодеков. Анализ данных RTP дает ценную информацию о качестве звонка и для отладки сетей VoIP.
Для просмотра перехваченных программой потоков RTP выберите Потоки RTP в левой панели окна анализатора VoIP:

В верхней части показан полный список потоков RTP. При выборе потока RTP из списка на нижней панели будет показана подробная информация о данном потоке, включая полный список пакетов RTP, общая и статистическая информация и графики:

Для выбранного потока можно показать до 4 графиков одновременно, с интервалом от 5 до 60 секунд. Изображение можно прокрутить направо или налево, кликнув по нему правой кнопкой мыши и перетащив. Доступны следующие виды графиков:
- Кол-во пакетов – количество пакетов RTP в секунду включая повторные, потерянные и "искаженные" пакеты.
- Полоса пропускания потока – скорость потока в Кбит/c.
- Размеры пакета – средние размеры пакетов RTP в виде четырех диаграмм (весь пакет, RTP-нагрузка, RTP-заголовок, сетевой заголовок).
- Джиттер – джиттер потока.
- R-Factor, MOS Score – оценка качества потока.
- Межпакетные интервалы – временное распределение пакетов RTP в потоке.
В списке потоков RTP содержатся все перехваченные потоки RTP, которые принадлежат сессиям SIP и H.323, а также те потоки, для которых сессии не были определены (т. н. "потоки без сессий", не принадлежащие ни к одной "родительской" сессии). За более подробной информацией об исключении потоков RTP без соответствующих сессий обратитесь к главе Установка опций.
См. также:
Регистрации
Примечание. Модуль анализа VoIP доступен только обладателям лицензии VoIP или пользователям, работающим с ознакомительной версией с выбранной при установке опцией VoIP.
Для просмотра клиентов VoIP, зарегистрированных на серверах, выберите на панели слева пункт Регистрации:

В верхней части правой панели приведен полный список всех регистраций, включая текущий статус регистрации клиентов VoIP. При выборе записи регистрации будет показан список сообщений VoIP-клиента, отправленных серверу регистрации или полученных от него.
Станции
Примечание. Модуль анализа VoIP доступен только обладателям лицензии VoIP или пользователям, работающим с ознакомительной версией с выбранной при установке опцией VoIP.
На данной панели показан список станций, участвующих в обмене VoIP-данными, включая статистическую информацию и список станций, на которые приходится наибольшее число звонков.

Полный список рабочих станций представлен в верхней части панели. При выборе станции в нижней части панели будут показаны входящие и исходящие звонки от выбранного компьютера или устройства.
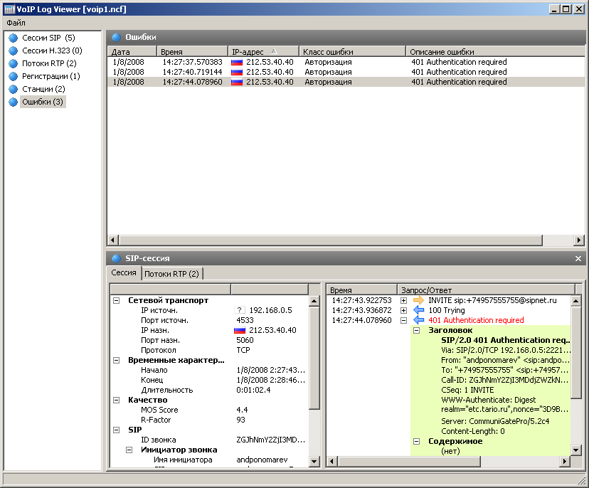
Ошибки
Примечание. Модуль анализа VoIP доступен только обладателям лицензии VoIP или пользователям, работающим с ознакомительной версией с выбранной при установке опцией VoIP.
На данной панели показан список последних ошибок, зарегистрированных при обмене данными между клиентами VoIP и серверами:

Список последних ошибок показан в верхней части панели. При выборе записи в нижней части панели будет показана информация о соответствующем звонке.
Log-файлы звонков
Примечание. Модуль анализа VoIP доступен только обладателям лицензии VoIP или пользователям, работающим с ознакомительной версией с выбранной при установке опцией VoIP.
Программа дает возможность автоматической записи всех VoIP-пакетов в log-файлы CommView:

Выберите опцию Автосохранение и укажите данные, которые требуется сохранять в log-файл. В области Включить в log-файл данные укажите виды пакетов, которые следует сохранять.
Отчет
Примечание. Модуль анализа VoIP доступен только обладателям лицензии VoIP или пользователям, работающим с ознакомительной версией с выбранной при установке опцией VoIP.
Панель Отчет предназначена для автоматического создания отчетов по VoIP:

Для включения генерации отчетов выберите опцию Генерировать отчеты. В области Включить в отчет вы можете указать, какие данные вы хотите в нем увидеть. Помимо этого есть возможность указать формат отчета (CSV или HTML), а также задать временной промежуток между отчетами. Новые отчеты могут как замещать старые, так и дописываться к ним.
Воспроизведение звонка
Замечание. Модуль анализа VoIP доступен только обладателям лицензии VoIP или пользователям, работающим с ознакомительной версией с выбранной при установке опцией VoIP.
Функция воспроизведения звонка может быть использована для оценки качества звука, проходящего между сторонами, участвующими в звонке VoIP. В большинстве случаев анализатор VoIP даст вам возможность воспроизвести перехваченные звонки (это зависит от наличия поддержки для определенных кодеков, используемых в данном VoIP-звонке). Для воспроизведения выберите запись в окне анализатора VoIP, перейдите в закладку Потоки RTP и нажмите кнопку Воспроизвести.

Помимо этого, вы можете выбрать любую запись на панели справа, где находится список потоков RTP (например, категория Потоки RTP), затем указать один или несколько потоков, кликнуть по ним правой кнопкой мыши и выбрать пункт меню Воспроизвести выбранное. Таким образом, можно установить взаимосвязь и воспроизвести потоки, для которых сессия либо отсутствует, либо не поддерживается сигнальный протокол (т.е. протокол не является SIP или H.323).
Примечание. Одновременное воспроизведение потоков RTP, принадлежащих разным звонкам, начатым в разное время, как правило, не сработает. Основной проблемой является существенный сдвиг по времени между потоками, принадлежащими разным VoIP-звонкам. Кроме того, прослушивание аудио-фрагмента, состоящего из несвязанных между собой частей разных звонков, не имеет никакого смысла. Возможность выбора произвольных потоков RTP для последующего воспроизведения дается лишь для ручного восстановления звонка из нескольких потоков в тех случаях, когда "родительские" сессии SIP/H.323 недоступны.
После нажатия кнопки Воспроизвести откроется окно Media Stream Player:

Чтобы показать более подробную информации об аудио-потоках и получить доступ к ручному выбору кодека нажмите кнопку с двойной стрелкой. Для каждого потока RTP вы можете:
- Вручную синхронизировать поток по времени, т. е. привязать время начала воспроизведения к другим потокам. Для этого переместите небольшой треугольник налево или направо.
- Выбрать правильный кодек для каждого потока RTP. В большинстве случаев Media Stream Player выберет нужный кодек автоматически. Несмотря на это, при работе с потоками RTP без сессии SIP/H.323 и, следовательно, без всякой информации о необходимом кодеке вам придется самостоятельно выбрать кодек из выпадающего списка. Если вы затрудняетесь в выборе кодека, нажмите кнопку Подобрать, и плеер сам попытается выбрать правильный кодек.
Имейте в виду, что иногда не будет возможности воспроизвести звук из потоков RTP, поскольку сами потоки могут быть зашифрованы или работать с проприетарными кодеками или кодеками, которые не поддерживаются в CommView.
С помощью ползунка Громкость вы можете соответствующим образом настроить громкость звука при воспроизведении. С помощью ползунка Размер буфера джиттера можно симулировать буфер джиттера, который используется VoIP-станциями при реальных VoIP-разговорах. Обычно размер буфер джиттера составляет от 30 до 50 мс. Увеличение размера буфера ведет за собой улучшение качества звука, но вместе с тем и увеличение задержки.
Просмотр VoIP log-файлов
Примечание. Модуль анализа VoIP доступен только обладателям лицензии VoIP или пользователям, работающим с ознакомительной версией с выбранной при установке опцией VoIP.
Модуль просмотра VoIP log-файлов предназначен для отображения и анализа файлов с перехваченными пакетами, созданных CommView и некоторыми другими сетевыми анализаторами. Выполняемые функции сходны с функциями анализатора VoIP, который является частью главного окна программы. Отличие состоит в том, что модуль просмотра служит для изучения данных после их перехвата, т. е. для работы с файлами, а не с пакетами в реальном времени. За более подробной информацией обратитесь к главе Работа с анализатором VoIP.
Для запуска функции просмотра log-файлов выберите в главном меню Файл => Просмотр VoIP log-файлов. Вы можете открыть любое количество окон для просмотра, при этом в каждом из окон можно проводить анализ одного или нескольких файлов с перехваченной информацией.
Модуль просмотра можно использовать для загрузки файлов перехвата CommView в формате NCF и других форматах. Кроме этого в данный модуль можно загрузить VoIP-файлы CommView (NVF).
Меню модуля просмотра VoIP log-файлов
- Загрузить log-файлы CommView – открыть и загрузить один или несколько файлов перехвата CommView.
- Импорт log-файлов – импортировать файлы перехвата, созданные другими сетевыми анализаторами.
- Сгенерировать отчет – создать сводный отчет по данным, загруженным в модуль просмотра и сохранить этот отчет на диск. При создании отчета используются настройки панели отчетов, расположенной в главном окне анализатора VoIP.
- Очистить данные VoIP – очистить данные в текущем окне
- Закрыть окно – закрыть окно.
Работа со списками в анализаторе VoIP
Замечание. Модуль анализа VoIP доступен только обладателям лицензии VoIP или пользователям, работающим с ознакомительной версией с выбранной при установке опцией VoIP.
Хотя данные в списках анализатора VoIP представлены в разных формах, описанные ниже принципы отображения информации являются общими для всех списков. По умолчанию в состав этих списков включены только наиболее часто используемые поля данных, а остальные поля скрыты. Для показа требуемых полей кликните по заголовку списка правой кнопкой мыши и включите/выключите соответствующие опции. Вы также можете изменить ширину и порядок расположения полей, перетащив их мышью.

Нажатие правой кнопки мыши вызовет контекстное меню со следующими пунктами:
- Сохранить как – экспортировать все или выбранные записи в текстовый файл.
- Сохранить объект(ы) – сохранить все или выбранные объекты в NVF-файл. За более подробной информацией по NVF-файлам обратитесь к главе Файлы NVF.
- Очистить – очистить все или выбранные объекты либо списки. Удаление родительских объектов повлечет за собой удаление дочерних объектов; например, удалив звонок SIP, вы также удалите принадлежащие этому звонку потоки RTP из списка Потоков RTP.
- Окно детализации – если вы работаете с главным списком, т. е. к выбранному объекту относится некоторое количество дополнительной информации, включение/отключение этой опции повлечет за собой отображение/скрывание соответствующих деталей объекта. Например, при включении Окно детализации в списке Сессий SIP программа отобразит/скроет подробную информацию о выбранной сессии SIP. К детализации относятся общая информация о звонке и связанных с ним потоков RTP.
Файлы NVF
Замечание. Модуль анализа VoIP доступен только обладателям лицензии VoIP или пользователям, работающим с ознакомительной версией с выбранной при установке опцией VoIP.
Анализатор VoIP дает вам возможность сохранить один или несколько объектов данных VoIP в файле-контейнере формата NVF. В отличие от других файлов перехвата, NVF-файл не содержит захваченных пакетов. Он представляет собой набор объектов, хранимых в едином файле. NVF-файлы могут пригодиться, если вы захотите сохранить звонок VoIP со всеми относящимися к нему потоками для последующего анализа.Виды объектов, которые можно сохранить в NVF-файлы:
- Сессии SIP
- Сессии H.323
- Потоки RTP
Для сохранения объекта в файл NVF, выберите один или несколько объектов из списков анализатора VoIP, откройте контекстное меню правой кнопкой мыши и выберите пункт Сохранить объект(ы). Сессии SIP/H.323 и соответствующие потоки RTP (при их наличии) будут сохранены в файл. Однако, если вы решите сохранить поток RTP, то соответствующие родительские сессии SIP/H.323 сохранены не будут.
Сохраненные файлы NVF можно загрузить в окне Просмотр VoIP log-файлов.